DCSL3C-02C24X-5S é um switch de data center compacto e eficiente equipado com portas de uplink 2 × 100G QSFP28 e portas de downlink 24 × 10G SFP, tornando-o uma solução ideal para data centers de pequeno e médio porte, salas de servidores corporativos e implantações de borda. Projetado para uso de topo de rack (ToR) ou camada de folha, ele oferece conectividade 10G de alto desempenho para servidores e armazenamento, enquanto os uplinks 100G garantem integração perfeita com switches de coluna ou núcleo, suportando arquiteturas de rede escalonáveis e de alto rendimento.
As portas 100G QSFP28 suportam configurações flexíveis, incluindo 4 × 25G ou 2 × 50G, permitindo projetos de rede adaptáveis com base em necessidades específicas de largura de banda. Com recursos avançados de comutação de camada 2/3, baixa latência e suporte para protocolos como VXLAN, MLAG e BGP/OSPF, este switch é construído para suportar ambientes virtualizados modernos, integração SDN, e aplicações nativas da nuvem.
DCSL3C-02C24X-5S é um switch de data center compacto e eficiente equipado com portas de uplink 2 × 100G QSFP28 e portas de downlink 24 × 10G SFP, tornando-o uma solução ideal para data centers de pequeno e médio porte, salas de servidores corporativos e implantações de borda. Projetado para uso de topo de rack (ToR) ou camada de folha, ele oferece conectividade 10G de alto desempenho para servidores e armazenamento, enquanto os uplinks 100G garantem integração perfeita com switches de coluna ou núcleo, suportando arquiteturas de rede escalonáveis e de alto rendimento.
As portas 100G QSFP28 suportam configurações flexíveis, incluindo 4 × 25G ou 2 × 50G, permitindo projetos de rede adaptáveis com base em necessidades específicas de largura de banda. Com recursos avançados de comutação de camada 2/3, baixa latência e suporte para protocolos como VXLAN, MLAG e BGP/OSPF, este switch é construído para suportar ambientes virtualizados modernos, integração SDN, e aplicações nativas da nuvem.
Características
Baseado em chip de alto desempenho
Que são projetados com base no chip de comutação Ethernet CTC7132. O CTC7132 é um chip de alto desempenho que ajuda o DCSL3C-02C24X-5S a atender aos requisitos das redes Metro/Enterprise/HCI.
Tipos de Porto Variados
Suporta portas 1G/2.5G/10G/25G/40G/100G para atender aos diferentes requisitos de rede.
Design de sistema para verde e economia de energia
O ajuste inteligente do FÃ e a tecnologia em tempo real da monitoração do consumo de energia são fornecidos para o custo da redundância da manutenção e ajudam a construir uma rede verde e de poupança de energia.
Perfil personalizado para diferentes cenários de implantação
A tecnologia Flexible Table Management (FTM) oferece vários perfis de configuração de tamanho de tabela como opções otimizadas para diferentes cenários de rede. Suporta até 120K tabelas de endereços MAC. Suporta até 60K tabelas de roteamento IP.
OAM Ethernet inteligente: gerenciamento completo de falhas de rede e garantia de desempenho
Com o IEEE802.1ag e o ITU-T Y.1731 OAM ponta a ponta, os provedores de serviços Ethernet podem monitorar os serviços, pesquisar o desempenho de ponta a ponta e garantir que a qualidade do serviço corresponda ao contrato.
A técnica de gerenciamento de falhas inclui CCM, LTM e LBM. Os alvos de desempenho incluem medida para latência e jitter. Suporta gerenciamento remoto, monitoramento de rede, indicação de falha de rede, loopback remoto e recuperação de parâmetro MIB de acordo com o padrão 802.3ah EFM.
Rede virtual e recursos de rede sem perdas inteligentes
Suporte a tecnologia de ponta: Controle de Fluxo Prioritário (PFC), Notificação de Congestionamento explícita (ECN), etc.
Suporte MLAG (Multi-Chassis Link Agregation) para agregar links em diferentes dispositivos. O MLAG pode construir um sistema Active-Active para melhorar a confiabilidade dos links de rede de nível único de placa para grau de dispositivo. MLAG usa um link de par entre dispositivos para agregar dois dispositivos e torná-los como um dispositivo logicamente. As portas de dois dispositivos diferentes unem as portas agregadas e todas as portas podem transmitir o tráfego de dados. MLAG precisa de gestão do dispositivo respectivamente, mas as configurações são mais fáceis do que o empilhamento, a reinicialização não é exigida depois que o MLAG é configurado. O encaminhamento e a configuração estão processando no dispositivo local, na condição normal o tráfego NÃO transmite o link do par, a largura de banda do link do par não é o gargalo da rede e a latência é baixa.
Tecnologia de sobreposição de suporte (incluindo NVGRE/VXLAN/GENEVE etc.). A sobreposição pode fazer pacotes layer2 nas redes layer3 usando o cabeçalho NVGRE/VXLAN/GENEVE para encapsular todos os pacotes Ethernet. A sobreposição resolve o problema da limitação do tamanho da tabela MAC em redes layer2 tradicionais, resolve o problema da limitação da contagem de identificação VLAN e resolve o ajuste dinâmico da rede do problema que não pode ser alcançado por VLAN/VPN. Use VXLAN, por exemplo, o identificador VNI de 24 bits pode suportar no máximo 16777215 redes lógicas, redes layer2 construídas pela VXLAN podem manter o mesmo IP/MAC etc. quando mover a máquina de virtude.
Suporta RPC-API para SDN (Rede Definida por Software). SDN é uma nova arquitetura de rede que pode simplificar substancialmente o gerenciamento e a manutenção, separando o plano de controle e o plano de dados da rede.
Alta confiabilidade
Alimentado por módulos de energia hot-swappable que suporta AC/DC 1 1 redundância; Ventiladores suportam 5 1/3 1 redundância; Suporte a tecnologia de monitoramento de ambiente em tempo real para detectar a temperatura do chipset, status do ventilador e poder, etc. Suporte LACP/ECMP/VRRP/VARP/STP/RSTP/MSTP/Smart Link/BFD/ERPS/G.8031/G.8032/Balanceamento de carga, etc. para proteger o tráfego de rede de forma completa de forma eficaz.
A tecnologia patenteada “Sysmon” para monitoramento de status da CPU pode agir quando o sistema é um erro.
Excelente controle de QoS
Forneça 10 filas de hardware por porta (8 filas de unicast, 1 fila de multicast, 1 fila de monitor, 1 fila de unicast de CPU, 1 fila de multicast de CPU). Apoie a tecnologia de agendamento de vários estágios, como WDRR (Weighted Deficit Round Robin)/SP (Strict Priority) e TD (Tail Drop)/WRED (Weighted Random Early Detection) para evitar congestionamento. Apoie o mecanismo de escalonamento flexível da fila para fazer a modelagem para o tráfego da fila ou da porta.
O policiador de entrada e saída fornece monitoramento inteligente de largura de banda, que suporta para ajustar a granularidade de acordo com a velocidade da porta. Tanto o srTCM (Marcador de três cores de taxa única) quanto o trTCM (marcador de três cores de duas taxas) podem ser suportados.
Suporte de serviço Triple-play com garantia de largura de banda para aplicação de alta qualidade
Ofereça alta largura de banda para serviços Triple-Play, como IPTV, monitoramento de vídeo. Os recursos de QoS integrados e as tecnologias de enfileiramento flexíveis garantem serviços de alta qualidade.
O rico conjunto de protocolos multicast (IGMP Snooping, IGMP v1/v2, PIM-SM) suporta até 2K grupos multicast e replicações lógicas 4K por grupo. Com o software do sistema operacional, o serviço IPTV e o controle de latência multicast são totalmente suportados.
Política de segurança de rede abrangente
Suporte para controle de segurança de classe de assinante/classe de switch/classe de rede.
IPv4/IPv6/MAC ACL pode filtrar o pacote IPv4/IPv6/Non-IP respectivamente. Além disso, está disponível IPv4/IPv6 ACL estendido que pode corresponder às informações Layer2/layer3/layer4 em uma regra. Os ACLs podem ser aplicados ao grupo de portas/vlan/porta/vlan físico. Os membros do grupo de porta ou grupo de vlan compartilham um conjunto de ACLs e salvam o recurso TCAM.
Os recursos de inspeção ARP e proteção de fonte IP impedem a rede de ataques ARP maliciosos. Suporte CPU proteção de tráfego, controle de tempestade e recursos de otimização de carga da CPU. Suporte centralizado 802.1x recurso de autenticação para o usuário ilegal proibido acessar a rede.
Características de gestão conveniente
Suporta interfaces de gerenciamento variadas, incluindo porta de console/portas de rede em banda/porta de rede fora de banda/porta USB. Suporte SNMP v1/v2/v3, suporte CLI (Command Line Interface), gerenciamento web, telnet e conexão FTP. Apoie o OAM para tornar a gestão mais conveniente, e apoie SSH2.0, SSL, etc. para assegurar a segurança da gestão.
P/N | DCSL3C-02C24X-5S |
Portos de correção fornecidos | Portos de 24x10G SFP +, portos de 2x100G QSFP28 |
Portos Seriais RS-232 | 1 Porto RJ-45 localizado no lado esquerdo do painel traseiro |
Portos de Gestão | 1 RJ-45 portas de gerenciamento fora de banda localizadas no lado esquerdo do painel traseiro |
Portos USB | 1 Porta USB Tipo A localizada no lado esquerdo do painel traseiro |
Capacidade do interruptor | 2,56 Tbps |
Taxa de transferência | 1904.64Mpps |
Latência | 660ns |
CPU | SOC (núcleo duplo, BRAÇO A53) |
Memória | 2GB |
Flash | 8GB(eMMC) |
Memória Buffer de pacote | 9MB |
Fonte de alimentação | |
AC | Tensão de funcionamento: 100 ~ 240V; 50/60Hz Tensão máxima: 90 ~ 264V; 47 ~ 63Hz |
DC | Tensão máxima: -48 ~ -60V |
HVDC | Não suporte |
Fonte de alimentação | Suporte |
Opção de fluxo de ar | Fluxo de ar da frente para a traseira/traseira para a frente |
Ventiladores Quantidade | 3 |
Dimensão do produto | 44x442x378mm (H × W × D) |
Peso líquido | 5.95Kgs |
Desenho de potência típico | 44w |
Max Power Draw | 59w |
MTBF (hora) | 206988 |
MTBF (Ano) | 23,63 |
Temperatura de funcionamento | 0 °C ~ 45 °C |
Temperatura de armazenamento | -40 °C ~ 70 °C |
Humidade relativa | 0 °C ~ 95% (não-condensação |
Especificação de software
Características | Descrição | Perfil padrão | -Buffer estendido | Perfil IPv6 | Layer3 Perfil | Perfil de Ipran | ||||||||
Quadro Jumbo | Tamanho do quadro máx. jumbo | 9600 | ||||||||||||
Unicast MAC | Capacidade de endereço MAC | 98304 | 12288 | 98304 | ||||||||||
Taxa de aprendizagem MAC (SW) | > 4000pps | |||||||||||||
Taxa de aprendizagem MAC (HW) | > 10Gbps | |||||||||||||
Endereço MAC do buraco negro | 128 | |||||||||||||
Multicast MAC | Capacidade de endereço MAC | 2048 | 1024 | 2048 | ||||||||||
VLAN | IDs de VLAN | 4094 | ||||||||||||
Instâncias VLAN | 4094 | |||||||||||||
VLANs para habilitar estatísticas | 256 | |||||||||||||
Mapeamento VLAN | Tabela máxima de mapeamento | 64 | ||||||||||||
Número máximo de regras | 1024 | |||||||||||||
EVC | Número máximo de EVC | 4094 | ||||||||||||
Agregação Link (Estático & LACP) | Membro máximo Número por grupo | 128 | ||||||||||||
Número máximo de grupo | 64 | |||||||||||||
Modo de chave de equilíbrio de carga | Estático/dlb/rr/resiliente/auto-cura | |||||||||||||
Tempo de convergência | <50ms | |||||||||||||
Classificação VLAN | Número máximo de regra | 4096 | ||||||||||||
Número máximo de grupo | 1 | |||||||||||||
Capacidade de regra baseada em MAC | 512 | 384 | 512 | |||||||||||
Capacidade de regra baseada em IPv4 | 448 | 256 | 1024 | 512 | ||||||||||
Capacidade de regra baseada em IPv6 | 32 | 256 | 0 | 0 | ||||||||||
Regra baseada em protocolo Capacidade | 7 | |||||||||||||
STP | Tempo de convergência | <30s | ||||||||||||
RSTP | Tempo de convergência | <1s | ||||||||||||
MSTP | Número de instância MSTP | 64 | ||||||||||||
Tempo de convergência | <1s | |||||||||||||
ERP | Número máximo de domínio | 16 | ||||||||||||
Número do anel | 1 Anel/domínio primário 2 Sub anel/domínio | |||||||||||||
Proteção máxima Número de instância por anel | 64 | |||||||||||||
Tempo de transição | <50s | |||||||||||||
G.8031 | Número do grupo | 256 | N/A | N/A | 16 | |||||||||
Tempo de transição | <50 ms | |||||||||||||
G.8032 | Anéis | 128 | N/A | N/A | 16 | |||||||||
Portos membros máximos Por Anel | 256 | N/A | N/A | 32 | ||||||||||
Tempo de transição | <50 ms | |||||||||||||
CFM(802.1ag) | Número máximo de sessão | 512 | ||||||||||||
Número máximo de domínio | 8 | |||||||||||||
Tipos de intervalo CCM | 7 | |||||||||||||
Inervato mínimo CCM | 3.3ms | |||||||||||||
Número máximo para baixo do MEP | 1024 | |||||||||||||
Número máximo de MEP | 1024 | |||||||||||||
Número máximo de LMEP | 1024 | |||||||||||||
ARP | Capacidade ARP | 12288 | 4096 | 6144 | 16384 | 12288 | ||||||||
IPv4 | FIB | 57344 | 28672 | 12288 | 57344 | 57344 | ||||||||
ECMP | Grupo ECMP | 240 (Compartilhar com IPv6) | ||||||||||||
PBR | Mapa de rota política | 64 | ||||||||||||
Roteamento baseado em política ACE | 256 | 128 | 256 | 128 | ||||||||||
OSP | Vizinhos estáticos máximos | 256 | ||||||||||||
Endereço sumário máximo | 2048 | |||||||||||||
IPMC | Tabela de roteamento multicast | 2048 | 512 | 1024 | 2048 | 1024 | ||||||||
Roteamento multicast Interfaces a jusante | 4096 | 1024 | 2048 | 5120 | 2048 | |||||||||
IGMP bisbilhotando | Número máximo de grupos | 2048 | ||||||||||||
Número máximo de membro | 8192 | |||||||||||||
MVR | Número máximo de grupo | 2048 | 512 | 1024 | 2048 | 1024 | ||||||||
Número máximo de membro | 4096 | 1024 | 2048 | 4096 | 2048 | |||||||||
Rota do Anfitrião | Capacidade NDP | 2048 | 1024 | 4096 | 0 | 2048 | ||||||||
IPv6 | IPv6 | 4096 | 1024 | 6144 | 0 | 240 | ||||||||
Grupo ECMP | 240 (Compartilhar com IPv4) | 0 | 0 | |||||||||||
IPMC | Tabela de roteamento multicast | 256 | 256 | 512 | 0 | 0 | ||||||||
Número de interfaces Que suportam multicast Tabela de roteamento | 512 | 512 | 1024 | 0 | 0 | |||||||||
MVR v6 | Número máximo de entrada | 256 | 0 | 512 | 0 | 0 | ||||||||
Membro máximo Número | 512 | 0 | 1024 | 0 | 0 | |||||||||
Túnel IP | Capacidade do par do túnel | 8 | 8 | 8 | 8 | 8 | ||||||||
Número de fila por porta | Fila de elenco da Uni | 8 | ||||||||||||
Fila multicast | 1 | |||||||||||||
Monitor de fila | 1 | |||||||||||||
Buffer de pacote | Buffer de pacotes do sistema | 4,5 MByte | 9MByte | 4,5 MByte | 4,5 MByte | 4,5 MByte | ||||||||
Granularidade | Granularidade policial | 0 ~ 2M: 10K 2M ~ 100M: 40K 100M ~ 1G: 80K 1G ~ 2G: 120K 2G ~ 4G: 250K 4G ~ 10G: 500K | ||||||||||||
Granularidade em forma de fila | ||||||||||||||
Granularidade da forma do porto | 10k | |||||||||||||
Entrada de fluxo | Porta de entrada QoS ipv4 Entradas de fluxo | 1532 | ||||||||||||
Porta de entrada QoS ipv6 Entradas de fluxo | ||||||||||||||
Fluxo de QoS do porto de entrada Entradas de estatísticas | 128 | |||||||||||||
IPv4 ACL | Porta de entrada acl para IPv4 | 2926 | 2976 | As regras ACL de entrada e saída usam um pool de resouce separado. A regra de entrada IPv4/IPv6/MAC ACL compartilha o recurso de entrada e as regras de saída compartilham o recurso de saída. | ||||||||||
Entrada VLAN acl para IPv4 | ||||||||||||||
Porta de saída acl para IPv4 | 878 | 928 | ||||||||||||
Saída VLAN acl para IPv4 | ||||||||||||||
IPv6 ACL | Porta de entrada acl para IPv6 | 2926 | 0 | 0 | ||||||||||
Entrada VLAN acl para IPv6 | ||||||||||||||
Porta de saída acl para IPv6 | 878 | 0 | 0 | |||||||||||
Saída VLAN acl para IPv6 | ||||||||||||||
Estatísticas de fluxo ACL | Entradas de estatísticas de fluxo acl de entrada | 1022 | ||||||||||||
Entradas de estatísticas de fluxo acl de saída | 1023 | |||||||||||||
CoPP | Regras CoPP | 249 | 250 | |||||||||||
Entradas de estatísticas de fluxo CoPP | 249 | 250 | ||||||||||||
UDF | Regras UDF | 256 | ||||||||||||
Entradas de estatísticas de fluxo UDF | 64 | |||||||||||||
Guarda de Fonte IP | Número máximo de regras IPv4 | 768 | 512 | 512 | 512 | |||||||||
Número máximo de regras IPv6 | 64 | 128 | 0 | 0 | ||||||||||
MAC 802.1X | Máximo de entradas | 512 | ||||||||||||
DHCP bisbilhotando | Entrada máxima encadernada | 4096 | ||||||||||||
IPFIX | Entradas IPFIX de entrada | 8192 | ||||||||||||
Recurso IPFIX de entrada | 8192 | |||||||||||||
BFD | Número máximo de sessão | Compartilhar 128 | ||||||||||||
S-BFD | Número máximo de sessão | |||||||||||||
VRRP | Número máximo de grupo | 255 | ||||||||||||
Link inteligente | Número máximo de grupo | 16 | ||||||||||||
Número máximo de instância | 64 | |||||||||||||
Tempo de transição | <50ms | |||||||||||||
Monitor Link | Número máximo de grupo | 16 | ||||||||||||
Máximo up-link Número por grupo | 24 | |||||||||||||
Link para baixo máximo Número por grupo | 24 | |||||||||||||
MLAG | Número máximo do grupo MLAG | 63 | ||||||||||||
VARP | Número de IP virtual por porta | 15 | ||||||||||||
VXLAN | Túnel VXLAN | 6144 | 4088 | 2040 | ||||||||||
VNI | 2000 | 2000 | 2000 | 2000 | 1000 | |||||||||
VTEP par | 1024 | 1024 | 1024 | 1024 | 256 | |||||||||
Tipo | Sub tipo | Característica | ||||||||||||
Características básicas Ethernet | Ethernet | Interface | Modos de operação da interface Ethernet (full duplex, half duplex e auto-negociação) | |||||||||||
Taxas de operação de interface Ethernet | ||||||||||||||
Moldura Jumbo | ||||||||||||||
Port-x connect | ||||||||||||||
Fluxo-controle | Controle de fluxo tx/rx | |||||||||||||
Tempestade-controle | Controle de tempestade baseado em porto | |||||||||||||
Controle de tempestade baseado em VLAN | ||||||||||||||
Porto-bloco | Bloco de porta (know-multicast/know-multicast/know-multicast/know-multicast/broadcast) | |||||||||||||
Porto-isolado | L2/L3/Todo o porto-isolado | |||||||||||||
Uni-direção isolar | ||||||||||||||
Túnel protocolo L2 | Túnel de protocolo L2 (suporte CDP/CFM/DOT1X/LLDP/SLOW -PROTO/STP/VTP) | |||||||||||||
Modo para a frente | Loja e encaminhamento | |||||||||||||
Cut-through | ||||||||||||||
VLAN | Modo de acesso VLAN | Acesso/tronco | ||||||||||||
VLAN padrão | ||||||||||||||
Classificação VLAN | Classificação VLAN (baseado em porta/baseado em mac/baseado em ip/baseado em prototípico) | |||||||||||||
QinQ | QinQ básico | |||||||||||||
QinQ seletivo | ||||||||||||||
VLAN Mapeamento (1:1 VLAN Tradução) | ||||||||||||||
VLAN Mapeamento (N:1 VLAN Tradução) | ||||||||||||||
Estatísticas VLAN | Estatísticas VLAN | |||||||||||||
VLAN privado | VLAN privado | |||||||||||||
Voz VLAN | Voz VLAN | |||||||||||||
VLAN convidado | VLAN convidado | |||||||||||||
MAC | Tabela de endereços MAC | Aprendizagem automática e envelhecimento de endereços MAC | ||||||||||||
FDB claro baseado no PORT VLAN | ||||||||||||||
Aprendizagem de hardware | ||||||||||||||
Entradas de endereço MAC estáticas e dinâmicas | ||||||||||||||
MAC flapping detectar | MAC flapping detectar | |||||||||||||
Ponte portuária | Ponte do porto | |||||||||||||
LAG | Agregação de link | Estático-LAG & LACP | ||||||||||||
Balança de carga estática (SLB) | ||||||||||||||
Balanço de carga dinâmica (DLB) | ||||||||||||||
Balança de carga de rodízio (RR) | ||||||||||||||
LAG auto-cura | ||||||||||||||
Agregação de link ponderado | ||||||||||||||
Características de proteção do anel Ethernet | XSTP | STP | Protocolo de árvore de spanning | |||||||||||
RSTP | Protocolo de árvore de abrangência rápida | |||||||||||||
MSTP | Protocolo de árvore de abrangência de várias instâncias | |||||||||||||
Proteção do protocolo Spanning-tree | Filtro BPDU/guarda | |||||||||||||
Protetor de raiz | ||||||||||||||
Guarda de loop | ||||||||||||||
Anti ataque TC -BPDU | ||||||||||||||
ERPS | ERPS | Único anel ERPS | ||||||||||||
Anéis de ERPS tangente | ||||||||||||||
Anéis ERPS de interseção | ||||||||||||||
Compatível com RRPP | ||||||||||||||
G.8031 | G.8031 | Proteção de rede linear Ethernet G.8031 | ||||||||||||
G.8032 | G.8032 | G.8032 v1/v2 | ||||||||||||
Único anel | ||||||||||||||
Anel sub | ||||||||||||||
Loop de volta detectar | Loop de volta detectar | Loop back-detecção | ||||||||||||
Layer2 Multicast | Multicast Layer2 | Bisbilhotagem IGMP | IGMPv1/v2/v3 bisbilhotando | |||||||||||
Licença rápida | ||||||||||||||
Grupo de espionagem IGMP estático | ||||||||||||||
MVR | MVR (registro VLAN Multicast) | |||||||||||||
Encaminhamento IPv4 | ARP | ARP | Entradas ARP estáticas e dinâmicas | |||||||||||
Envelhecimento de entradas ARP | ||||||||||||||
ARP gratuita | ||||||||||||||
Proxy ARP | ARP -proxy básico | |||||||||||||
ARP -proxy local | ||||||||||||||
Roteamento multicast IPv4 | Rotas estáticas IPv4 | Rotas estáticas IPv4 | ||||||||||||
Rotas do buraco negro | ||||||||||||||
Co-trabalho com IP SLA | ||||||||||||||
Roteamento e encaminhamento virtual (VRF) | ||||||||||||||
Verificação uRPF | ||||||||||||||
RIP | RIP v1/v2 | |||||||||||||
OSPFv2 | OSPF v2 | |||||||||||||
IS-IS | IS-IS | |||||||||||||
Extensões IS-IS para roteamento de segmento | ||||||||||||||
BGP | IBGP | |||||||||||||
EBGP | ||||||||||||||
Política de rota | Rota-mapa | |||||||||||||
Lista de prefixos IPv4 | ||||||||||||||
PBR | Roteamento baseado em política (PBR) | |||||||||||||
ICMP | Redirecionamento ICMP | |||||||||||||
ICMP inalcançável | ||||||||||||||
ECMP | ECMP(SLB) | |||||||||||||
ECMP(DLB) | ||||||||||||||
ECMP(RR) | ||||||||||||||
ECMP auto-cura | ||||||||||||||
IP não numerado | ||||||||||||||
Roteamento multicast IPv4 | IGMP | IGMP v1/v2/v3 | ||||||||||||
IGMP -proxy | ||||||||||||||
Mapeamento IGMP SSM | ||||||||||||||
PIM | PIM -SM | |||||||||||||
PIM -SSM | ||||||||||||||
PIM -DM | ||||||||||||||
Encaminhamento IPv6 | IPv6 protocolo básico | ICMPv6 | ICMPv6 | |||||||||||
NDP | NDP | |||||||||||||
PMTU | PMTU | |||||||||||||
Roteamento multicast IPv6 | Rotas estáticas IPv6 | Rotas estáticas IPv6 | ||||||||||||
RIPng | RIPng | |||||||||||||
BGP4 | BGP4 | |||||||||||||
OSPF v3 | OSPF v3 | |||||||||||||
IS-IS | IS-IS | |||||||||||||
VRRP v3 | VRRP v3 | |||||||||||||
Roteamento multicast IPv6 | MLD v1/v2 | MLD v1/v2 | ||||||||||||
MLD v1/v2 bisbilhotando | MLD v1/v2 bisbilhotando | |||||||||||||
MVR6 | MVR6 | |||||||||||||
PIM -SM v6 | PIM -SM v6 | |||||||||||||
Túnel IP | IPv6 sobre o túnel IPv4 | IPv6 sobre o túnel IPv4 | ||||||||||||
Túnel 6to4 | Túnel 6to4 | |||||||||||||
Túnel ISATAP | Túnel ISATAP | |||||||||||||
Serviço IPv6 | DHCPv6 | Relé DHCPv6 | ||||||||||||
DHCPv6 bisbilhotando | ||||||||||||||
Política de rota IPv6 | Lista de prefixos IPv6 | |||||||||||||
Características de confiabilidade do dispositivo | BFD | BFD | BFD para rota estática | |||||||||||
BFD para OSPFv2 | ||||||||||||||
BFD para VRRP/trilha | ||||||||||||||
BFD para PBR | ||||||||||||||
VRRP | VRRP | VRRP | ||||||||||||
Trilha para VRRP | ||||||||||||||
Link inteligente | Link inteligente | Multi-instância | ||||||||||||
Balança de carga | ||||||||||||||
Multi-link | ||||||||||||||
Monitor-link | ||||||||||||||
MLAG | MLAG | MLAG básico | ||||||||||||
MLAG porto órfão | ||||||||||||||
OAM Ethernet | EFM | EFM (802.3ah) | Auto detecção | |||||||||||
Deteção de falha de rede | ||||||||||||||
Alça de falha de rede | ||||||||||||||
Loopback remoto | ||||||||||||||
CFM | CFM (802.1ag) | Hardware CCM detectar | ||||||||||||
Ping MAC | ||||||||||||||
Traço MAC | ||||||||||||||
Y.1731 | Y.1731 | Latência e medida de jitter | ||||||||||||
Características de QoS | QoS | Classificação de tráfego | Classificação de tráfego com base em COS/DSCP (classificação simples) | |||||||||||
Classificação de tráfego com base na ACL (classificação complexa) | ||||||||||||||
Classificação de tráfego com base no cabeçalho interno dos pacotes do túnel | ||||||||||||||
Comportamentos de tráfego | Programação da fila | |||||||||||||
Observação os campos de prioridade (COS/DSCP) do pacote baseado em ACL | ||||||||||||||
Observação os campos de prioridade (COS/DSCP) do pacote com base no mapa da tabela | ||||||||||||||
Redirecionamento de fluxo | ||||||||||||||
Espelho de fluxo | ||||||||||||||
Policiamento de trânsito | Policiamento de trânsito com base na direção (entrada/saída) do porto | |||||||||||||
Policiamento de trânsito com base na direção (in/out) da VLAN | ||||||||||||||
Policiamento de trânsito com base na direção (entrada/saída) do fluxo | ||||||||||||||
Policiamento de trânsito com base na direção (entrada/saída) do fluxo agregado | ||||||||||||||
Moldagem de tráfego | Moldagem de tráfego baseada em fila | |||||||||||||
Moldagem de tráfego com base no porto | ||||||||||||||
Gestão de congestionamento | Programação de SP (prioridade estrita) | |||||||||||||
WDRR (déficit ponderado round robin) agendamento | ||||||||||||||
Programação mista SP WDRR | ||||||||||||||
Evitação de congestionamento | Queda de cauda (TD) | |||||||||||||
Detecção precoce aleatória ponderada (WRED) | ||||||||||||||
Estatísticas de tráfego | Contagens de pacotes e estatísticas de bytes com base na classificação de tráfego | |||||||||||||
Contagens de pacotes e estatísticas de bytes com base na cor após o policiamento de trânsito | ||||||||||||||
Contagens de pacotes encaminhadas e descartadas e estatísticas de bytes | ||||||||||||||
ECN (notificação de congestionamento explícito) | Etiquetas ECN com base na queda da cauda | |||||||||||||
Etiquetas ECN baseadas em WRED | ||||||||||||||
Rede virtual | Túnel | Gateway virtual | VARP(Virtual -ARP) | |||||||||||
Sub-rede VARP | ||||||||||||||
VxLAN |
| |||||||||||||
Gateway distribuído VxLAN | ||||||||||||||
Acesso ativo-ativo VxLAN | ||||||||||||||
Rede de sobreposição baseada em VxLAN | ||||||||||||||
Pacote de protocolo L2 passa | ||||||||||||||
Editar DSCP no cabeçalho externo VxLAN | ||||||||||||||
Editar arquétipo no cabeçalho interno VxLAN | ||||||||||||||
BGP EVPN | ||||||||||||||
Suporte para ativar/desativar o horizonte de divisão de sobreposição por VNI | ||||||||||||||
Túnel GRE | Túnel GRE | |||||||||||||
Túnel NVGRE | Túnel NVGRE | |||||||||||||
Túnel GENEVE | Túnel GENEVE | |||||||||||||
DCB | DCBX | Suporte LLDP DCBX TLV | ||||||||||||
PFC | PFC | |||||||||||||
Características do Metro | IPRAN | LDP | LDP | |||||||||||
Encaminhamento MPLS | Encaminhamento MPLS | |||||||||||||
VPWS | VPWS | |||||||||||||
VPLS | VPLS | |||||||||||||
MPLS OAM | MPLS OAM | |||||||||||||
Estatísticas MPLS | Estatísticas MPLS | |||||||||||||
L2VPN | L2VPN | |||||||||||||
L3VPN | L3VPN | |||||||||||||
ACL | MPLS ACL | |||||||||||||
QoS | MPLS QoS | |||||||||||||
SR | Roteamento de segmento baseado em MPLS | |||||||||||||
Segurança e Gestão | Segurança do sistema | SSH | SSH v1/v2 | |||||||||||
Geração de chave RSA | ||||||||||||||
RÁDIO | RÁDIO | |||||||||||||
TACAS | TACAS | |||||||||||||
AAA | Autenticação | |||||||||||||
Autorização | ||||||||||||||
Contabilidade | ||||||||||||||
Dot1x | Dot1x baseado em porto | |||||||||||||
Dot1x baseado em MAC | ||||||||||||||
VLAN convidado | ||||||||||||||
ACL | MAC/IP ACL | |||||||||||||
Modo básico ACL | ||||||||||||||
Porto-grupo ACL | ||||||||||||||
VLAN-grupo ACL | ||||||||||||||
IPv6 ACL | ||||||||||||||
ACL UDF | ||||||||||||||
Intervalo de tempo | ||||||||||||||
Inspeção ARP | Inspeção ARP | |||||||||||||
P guarda fonte | Proteção de fonte IP | |||||||||||||
Segurança portuária | Limitação na aprendizagem de endereço MAC na interface | |||||||||||||
Segurança VLAN | Limitação no aprendizado de endereço MAC em VLAN | |||||||||||||
Política de avião de controle (CoPP) | Lista negra/lista branca | |||||||||||||
Limite de taxa | ||||||||||||||
Limite de tráfego da CPU | Limite de tráfego da CPU | |||||||||||||
Prevenir ataque DDOS | Prevenir o ataque DDOS (Inundação ICMP/Smurf/Frágil/LAND/SYN Flood) | |||||||||||||
Filtro de login | Filtragem Telnet/SSH ACL | |||||||||||||
Filtragem Telnet/SSH IPv6 ACL | ||||||||||||||
Detecção de bater link | Detecção de bater link | |||||||||||||
Gestão de rede | DHCP | Servidor DHCP | ||||||||||||
Relé DHCP | ||||||||||||||
DHCP bisbilhotando | ||||||||||||||
Cliente DHCP | ||||||||||||||
Opção DHCP 82 | ||||||||||||||
Opção DHCP 252 | ||||||||||||||
RMON | RMON | |||||||||||||
SFlow | SFlow v4/v5 | |||||||||||||
IP SLA | IP SLA | |||||||||||||
IPFIX | IPFIX | |||||||||||||
Latência/Buffer monitor | Monitor de latência | |||||||||||||
Monitor de buffer | ||||||||||||||
EFD | Detecção de fluxo de elefante | |||||||||||||
NTP | Protocolo de tempo de rede (NTP) | |||||||||||||
PTP (protocolo de tempo preciso IEEE 1588) | Relógio transparente (TC) | |||||||||||||
Relógio de limite (BC) | ||||||||||||||
Desativar | Desativar detecção e recuperação | |||||||||||||
DNS | Cliente DNS estático | |||||||||||||
LLDP | LLDP | |||||||||||||
Manutenção de configuração | Serviços terminais | Interface de linha de comando | Configurações através de CLI (interface de linha de comando) | |||||||||||
Informações de ajuda | Configuração do banner | |||||||||||||
Informações de ajuda em inglês | ||||||||||||||
Terminal de serviço | Serviço de terminal Vty | |||||||||||||
Serviço de terminal de console | ||||||||||||||
Gestão de configuração | Interface de gestão | Interface e configuração de gerenciamento Inband | ||||||||||||
Interface e configuração de gerenciamento Outband | ||||||||||||||
Gestão do privilégio do usuário | Privilegiada prioridade do usuário e comandos privilegiados | |||||||||||||
SNMP | Gestão de rede baseada em SNMP v1/v2c/v3 | |||||||||||||
MIB público e privado | ||||||||||||||
Armadilha pública e privada | ||||||||||||||
WEB | Configuração e gestão com base na WEB UI | |||||||||||||
RPC-API | Configuração e gestão com base na RPC-API | |||||||||||||
Smart con figo | Smart con fig (configuração automaticamente quando o sistema iniciar) | |||||||||||||
OVSDB | Configuração e gestão com base no OVSDB | |||||||||||||
Configuração do perfil do sistema | Alterar as especificações do sistema, escolha diferentes perfis STM | |||||||||||||
Controle de licença | Configuração de recurso com base na licença | |||||||||||||
Restaurar a configuração padrão de fábrica | Restaurar a configuração padrão de fábrica | |||||||||||||
Sistema de arquivos | Sistema de arquivos | Sistema de arquivos (diretório de suporte e gerenciamento de arquivos) | ||||||||||||
Fazer upload e baixar | Fazer upload e download de arquivos através de FTP ou TFTP | |||||||||||||
Fazer upload e download de arquivos através do modem X | ||||||||||||||
Depuração e manutenção | Depurar | Recursos de depuração por módulo | ||||||||||||
Depuração ICMP | ||||||||||||||
BHM | Monitor de processo de software: monitor de coração batida | |||||||||||||
Cão relógio de hardware | ||||||||||||||
Log & alarme | Exibição de uso da CPU e alarme | |||||||||||||
Exibição de uso de memória e alarme | ||||||||||||||
Temperatura do dispositivo, PSU, exibição de status FAN e alarme | ||||||||||||||
Logs de operação do usuário | ||||||||||||||
Gestão de logs, alarmes e informações de depuração | ||||||||||||||
VCT | Teste de cabo virtual | |||||||||||||
Diagnósticos do sistema | Diagnóstico detalhado-coleta de informações | |||||||||||||
Reinicialização | Reinicialização manual | |||||||||||||
Reinicialização do cronograma | ||||||||||||||
Reinicie o registro de informações | ||||||||||||||
Diagnósticos de rede | Ping | |||||||||||||
IPv6 Ping | ||||||||||||||
Traço-rota | ||||||||||||||
Espelho | Espelho do porto | |||||||||||||
Espelho de fluxo | ||||||||||||||
Espelho remoto | ||||||||||||||
Espelho multi-destino (m:n) | ||||||||||||||
Use CPU como fonte de espelho | ||||||||||||||
Use CPU como destino espelho e analisar pacote | ||||||||||||||
ERSPAN | ||||||||||||||
Estatísticas da CPU | Para CPU/De estatísticas de pacotes de CPU | |||||||||||||
Ping l2 | Detecção de conectividade de rede Layer2-L2Ping (MAC Ping/Trace) | |||||||||||||
UDLD | Detecção de link unidirecional | |||||||||||||
Unidirecional | Encaminhamento unidirecional da fibra | |||||||||||||
Loop de volta | Porto loop de volta | |||||||||||||
Loop de hardware de volta (interno/externo) | ||||||||||||||
Tempo do sistema | Configuração do tempo | |||||||||||||
Zona de tempo | ||||||||||||||
Atualização da versão | Atualização de soft ware do sistema | Atualizar com o arquivo de imagem local | ||||||||||||
Upgrade com o servidor TFTP remoto | ||||||||||||||
Upgrade de inicialização em U | Atualização on-line u boot | |||||||||||||
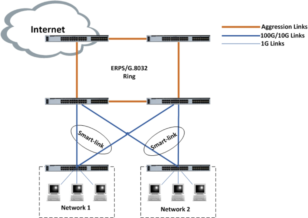
Aplicação


P/N | Descrição |
DCSL3C-02C24X-5S | Padrão 1U 19 ''montável em rack, 24 × 10G SFP , 2 × 100G QSFP28 Fonte de alimentação modular dupla, fluxo de ar dianteiro para traseiro/traseiro para frente, ventilador fixo |
Inscreva-se agora, você pode obter mais de 100 recursos valiosos e white papers.
Siga-nos também pode obter os produtos mais recentes e informações do setor em nossos e-mails de membros.Aprenda detalhes >>>
Ligue para nós:
Envie-nos um e-mail:
2106B, # 3D, Cloud Park Fase 1, Bantian, Longgang, Shenzhen, 518129, P.R.C.